Notre histoire
📖 Notre histoire
Section titled “📖 Notre histoire”🌱 Point de départ (Septembre 2025)
Section titled “🌱 Point de départ (Septembre 2025)”En septembre 2025, nous disposions d’un prototype fonctionnel de notre application Mindlet, développé tout au long de notre année de Master 1.
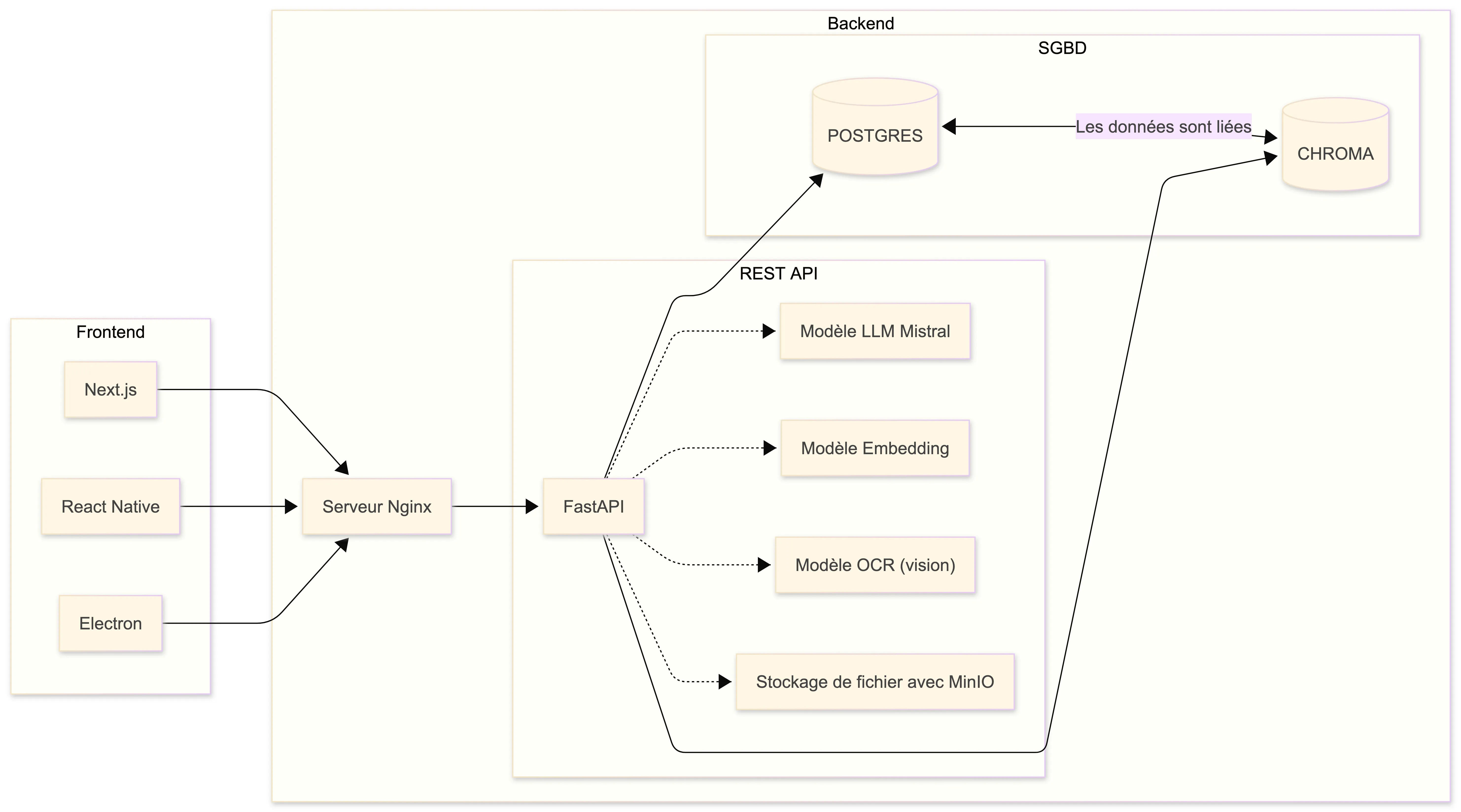
Architecture initiale du prototype
Section titled “Architecture initiale du prototype”Notre première architecture était entièrement open source et indépendante de tout service tiers :
| Composant | Technologie |
|---|---|
| Frontend | Application mobile React Native |
| Backend | API FastAPI (Python) |
| Service IA | Génération de contenu, embeddings, analyse sémantique |
| Base de données | PostgreSQL |
| Base vectorielle | ChromaDB |
| Stockage objets | MinIO |
flowchart LR
subgraph Frontend
WEB[Next.js]
MOB[React Native]
DESK[Electron]
end
subgraph Backend
NGINX[Serveur Nginx]
subgraph API[REST API]
FAST[FastAPI]
LLM[Modèle LLM Mistral]
EMB[Modèle Embedding]
OCR["Modèle OCR (vision)"]
MINIO[Stockage de fichier avec MinIO]
FAST -.-> LLM
FAST -.-> EMB
FAST -.-> OCR
FAST -.-> MINIO
end
subgraph DB[SGBD]
PG[(POSTGRES)]
CH[(CHROMA)]
PG <-->|Les données sont liées| CH
end
end
WEB --> NGINX
MOB --> NGINX
DESK --> NGINX
NGINX --> FAST
FAST --> PG
FAST --> CH 🔄 La migration vers l’hybride
Section titled “🔄 La migration vers l’hybride”Au fil du temps, nous avons réalisé que pour garantir une expérience utilisateur fluide et performante, il était nécessaire d’intégrer certains services tiers, notamment pour :
- L’hébergement et la scalabilité de l’application
- La fiabilité des services en production
- La performance des traitements IA
Nous avons donc pris l’initiative de migrer le projet petit à petit vers une architecture hybride, combinant le meilleur des deux mondes :
- Open Source : Transparence et personnalisation de l’application
- Services Cloud : Performance, scalabilité et fiabilité
- Approche hybride : Le meilleur des deux mondes
Architecture cible
Section titled “Architecture cible”Notre nouvelle architecture cible intègre des technologies modernes et scalables :
| Composant | Technologie |
|---|---|
| Frontend | Application mobile React Native |
| Backend | API Laravel (hébergée sur Kubernetes) |
| Service IA | LangChain, LangGraph, services cloud |
| Base de données | PostgreSQL (cloud managed) |
| Base vectorielle | Qdrant Cloud |
| Stockage objets | Hetzner Cloud storage (S3 compatible) |
🏆 Concours PEPITE France
Section titled “🏆 Concours PEPITE France”Notre statut d’étudiant entrepreneur nous a permis de participer au concours PEPITE France.

Cette distinction a été une expérience incroyablement enrichissante et motivante pour toute l’équipe. Elle a validé notre vision et nous a permis de rencontrer d’autres entrepreneurs inspirants.
🤔 Les défis et questionnements
Section titled “🤔 Les défis et questionnements”En parallèle de notre développement, de nombreuses questions se sont posées :
Défis techniques
Section titled “Défis techniques”- Déploiement sur les stores mobiles (App Store, Google Play)
- Scalabilité de l’infrastructure
- Performance des traitements IA en temps réel
Défis organisationnels
Section titled “Défis organisationnels”- Communication au sein de l’Université de Corse
- Gestion de la propriété intellectuelle
- Organisation de l’équipe
Défis éthiques et légaux
Section titled “Défis éthiques et légaux”- Utilisation de l’intelligence artificielle
- Protection des données utilisateurs (RGPD)
- Éthique de l’IA dans l’éducation
📈 Évolution de notre vision
Section titled “📈 Évolution de notre vision”Tous ces défis nous ont fait grandement réfléchir et ont fait énormément évoluer notre vision du projet Mindlet.
“Nous avons réalisé que pour réussir, il ne suffisait pas d’avoir une bonne idée, mais qu’il fallait aussi savoir s’adapter, apprendre de ses erreurs, et être ouvert aux conseils et aux critiques.”
🚀 Lancement Beta (Décembre 2025)
Section titled “🚀 Lancement Beta (Décembre 2025)”Nous avons tant bien que mal réussi à lancer une version beta de notre application à la fin de l’année universitaire.
Le syndrome de l’imposteur
Section titled “Le syndrome de l’imposteur”En parallèle, nous avons produit énormément de code et de fonctionnalités, par peur de ne pas être à la hauteur des attentes en termes de performance.
L’échec technique
Section titled “L’échec technique”Nous avons reçu de nombreux retours d’utilisateurs, mettant en lumière :
- Des bugs critiques en production
- Des problèmes techniques majeurs de performance
- Des difficultés d’utilisation non anticipées
Les leçons tirées
Section titled “Les leçons tirées”Cette expérience nous a poussés à revoir complètement notre approche du développement :
- Mettre l’accent sur la qualité du code
- Développer une suite de tests complète
- Assurer la fiabilité avant d’ajouter des fonctionnalités
- Ralentir le rythme pour mieux construire
🤝 Rencontres et pivots (Fin décembre 2025)
Section titled “🤝 Rencontres et pivots (Fin décembre 2025)”Fin décembre 2025, nous avons eu l’occasion de présenter notre projet à un entrepreneur local, ce qui nous a permis :
- D’obtenir des conseils précieux
- De nouer des contacts importants pour l’avenir
- De revoir notre stratégie de communication
Pivot vers le B2B
Section titled “Pivot vers le B2B”Suite à ces échanges, nous avons décidé de revoir notre stratégie :
- Cible : Entreprises et institutions éducatives
- Focus : Valeur ajoutée pour les professionnels de l’éducation
- Fonctionnalités : Personnalisation, création de contenu, parcours d’apprentissage, suivi des performances
💭 Bilan
Section titled “💭 Bilan”“Au final, cette première année de Master 2 a été une expérience incroyablement enrichissante, pleine d’apprentissages et de découvertes.”
Ce que nous avons appris
Section titled “Ce que nous avons appris”| Domaine | Apprentissage |
|---|---|
| Technique | L’importance des tests et de la qualité |
| Business | Savoir pivoter et s’adapter au marché |
| Équipe | La communication et la répartition des rôles |
| Personnel | La résilience face à l’échec |
Le voyage continue…